Обзор конфигурации V1
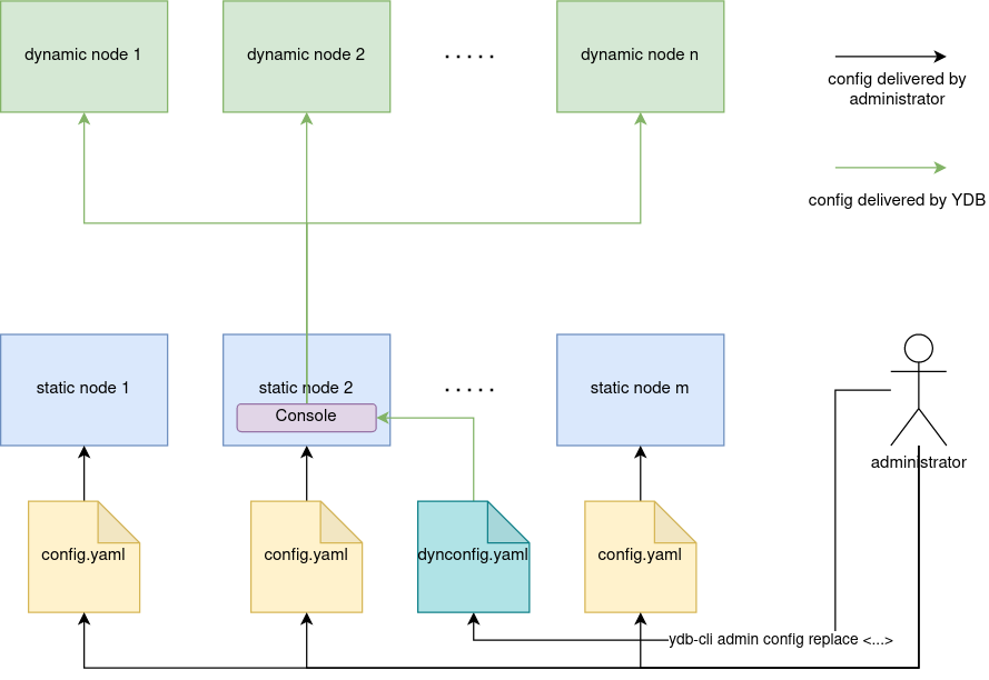
Для запуска узла YDB требуется конфигурация. Существуют два типа конфигурации:
- Статическая — файл в формате YAML, хранящийся на локальном диске узла.
- Динамическая — документ в формате YAML, хранящийся в хранилище конфигурации YDB .
Статические узлы кластера используют статическую конфигурацию. Динамические узлы могут использовать статическую конфигурацию, динамическую конфигурацию или их комбинацию.
Статическая конфигурация
Статическая конфигурация представляет собой YAML файл, хранимый на узлах кластера. В этом файле перечислены все настройки системы. Путь к файлу передается на вход процессу ydbd при запуске через параметр командной строки. Распространение статической конфигурации по кластеру и поддержка её в консистентном состоянии на всех узлах — ответственность администратора кластера. Подробности по использованию статической конфигурации можно найти в разделе Параметры конфигурации кластера. Эта конфигурация необходима для запуска статических узлов.

Базовый сценарий использования
- Скопировать стандартную конфигурацию из GitHub.
- Изменить конфигурацию в соответствии с вашими требованиями.
- Разместить идентичные файлы конфигурации на всех узлах кластера.
- Запустить все узлы кластера, указав путь к файлу конфигурации явно, используя аргумент командной строки
--yaml-config.
Динамическая конфигурация
Динамическая конфигурация является YAML-документом, надёжно сохранённом в кластере в таблетке Console. В отличие от статической её достаточно загрузить в кластер, так как за её распространение и поддержание в консистентном состоянии будет отвечать YDB. При этом динамическая конфигурация при помощи селекторов позволяет обрабатывать, в том числе, сложные сценарии, оставаясь при этом в рамках одного файла конфигурации. Описание динамической конфигурации представлено в разделе Динамическая конфигурация кластера.

Базовый сценарий использования
- Скопировать стандартную конфигурацию из GitHub.
- Изменить конфигурацию в соответствии с вашими требованиями.
- Разместить идентичные файлы конфигурации на всех статических узлах кластера.
- Запустить все статические узлы кластера, указав путь к файлу конфигурации явно, используя аргумент командной строки
--yaml-config. - Дополнить файл конфигурации до формата динамической конфигурации.
- Загрузить на кластер полученную конфигурацию при помощи
ydb admin config replace -f dynconfig.yaml.